Banco de dados | Como importar tabela de insumos e composições?
Importe tabelas de insumos e composições, em formato xlsx, para o Visus Cost
Este artigo orienta como importar tabelas de insumos e de composições no banco de dados do Visus Cost Management, permitindo utilizar referências externas (por exemplo, com pesquisas de preço próprias) em seus orçamentos.
- Premissas para importação
- Importar tabela de insumos
- Importar tabela de composições
- Perguntas Frequentes
Premissas para importação
- A importação de tabelas de insumos e composições no banco de dados está disponível para as aplicações Premium, Enterprise e Obras Públicas do AltoQi Visus Cost Management. Não está disponível para a aplicação Projetista.
-
Revise a padronização das tabelas de insumos e composições para evitar inconsistências durante a importação. Consulte aqui todas as orientações:
Importar tabela de Insumos
Para importar uma tabela de insumos siga os passos abaixo:
- Acesse o Banco de dados do programa Através do menu principal;

- No painel Importação (.xlsx), adicione a nova base clicando no (botão
); - Defina o nome da nova tabela, e confirme em Concluir para finalizar;

- Em seguida, clique em Importar/Atualizar.

O programa abrirá a janela e importação de dados, neste momento importe a sua tabela de dados seguindo os passos abaixo:
- Selecione o padrão de importação:
- Planilha de importação CDHU: esta opção é específica importação de tabelas do CDHU no AltoQi Visus Cost e reconhece múltiplos formatos, permitindo configuração de colunas (Código, descrição, Unidade, Preço total) e validações automáticas.
- Padrão de importação do Visus: esta opção é utilizada para demais tabelas personalizadas confeccionadas pelo próprio usuário ou organização. A não ser que tenha uma base do CDHU, selecione esta opção.
- Selecione a aba Insumos;
- Clique em Importar planilha insumos.
A planilha será importada para dentro da janela de importação de dados. Agora é necessário definir a relacionar as colunas de acordo com a disposição das informações na tabela.
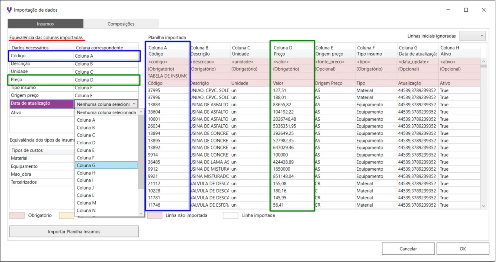
No painel de Equivalência das colunas importadas, para cada Dado Necessário, vamos atribuir a sua Coluna Correspondente. Por exemplo, os códigos do insumo estão relacionados na coluna "A" da planilha eletrônica. Sendo assim:
- Preencha o campo Coluna Correspondente do código com a opção Coluna A;
- E assim, sucessivamente para os demais dados, como apresentada na imagem a seguir.
Note que as colunas serão atribuídas para cada dado da planilha, de acordo com a correspondência de colunas definida pelo usuário.
Podemos ainda, definir esta correspondência adicionando tags nas colunas da planilha eletrônica que será importada. Com isso, o programa irá associar e atribuir de forma automática a equivalências das colunas ao importar a tabela:
Tags relacionadas na tabela de insumos:
<codigo> Utilizada para definir a coluna que contém a informação do códigos dos insumos.
<descricao> Utilizada para definir a coluna que contém a descrição dos insumos.
<unidade> Utilizada para definir a coluna que contém a informação das unidades dos insumos.
<valor> Utilizada para definir a coluna que contém a informação de preço dos insumos.
<fonte_preco> Utilizada para definir a coluna que contém a informação das fonte dos preços dos insumos. (esta coluna é opcional)
<tipo> Utilizada para definir a coluna que contém a informação do tipo dos insumos.
<data_update> Utilizada para definir a coluna que contém a informação das datas de atualização dos insumos. (esta coluna é opcional)
<ativo> Utilizada para definir a coluna que contém a informação do status dos insumos. (esta coluna é opcional)
Na sequência, defina no painel de Equivalência dos tipo de insumos, o tipo de insumo que estão sendo importados.
A nova tabela de insumos será adicionada ao banco de dados do programa, pela aba "Insumos".
Importar tabela de Composições
Para que possamos cadastrar uma tabela de composições, é necessário que tenhamos concluído a importação da tabela de insumos, afim de, garantir que os insumos que serão associados as composições estejam cadastrados no banco de dados, conforme explicado na seção anterior, pois com isso, o programa irá fazer a associação dos insumos relacionados através do nome da tabela e dos códigos de cada um deles.
Precisamos garantir que todos os insumos ou composições associados as composições que vamos importar através da planilha estejam presentes nos banco de dados do Visus, sejam eles do novo banco que estamos criando ou de outros bancos já existentes.
Sendo assim prossiga com os passos a seguir:
- Acesse o Banco de dados do programa, através do menu principal;
- Importe a tabela desejada clicando em Importar/Atualizar, da mesma linha criada para importar os insumos, ou seja, no banco de dados criado para cadastrar os insumos e composições.

O programa abrirá a janela e importação de dados, neste momento importe a sua tabela de dados seguindo os passos abaixo:
- Selecione o padrão de importação:
- Planilha de importação CDHU: esta opção é específica importação de tabelas do CDHU no AltoQi Visus Cost e reconhece múltiplos formatos, permitindo configuração de colunas (Código, descrição, Unidade, Multiplicador) e validações automáticas.
- Padrão de importação do Visus: esta opção é utilizada para demais tabelas personalizadas confeccionadas pelo próprio usuário ou organização. A não ser que tenha uma base do CDHU, selecione esta opção.
- Defina os dados importados como Composições;
- Importe a planilha clicando em Importar planilha composições.

Feito isso, a planilha será importada para dentro da janela de importação de dados. Agora é necessário, definir as posições das colunas de acordo com a disposição das informações na tabela.
No painel de Equivalência das colunas importadas, para cada Dado Necessário, vamos atribuir a sua Coluna Correspondente. Por exemplo, os códigos das composições estão relacionados na coluna "A". da planilha eletrônica Sendo assim:
- Preencha o campo Coluna Correspondente do código com a opção Coluna A;
- E assim, sucessivamente para as demais colunas, como apresentada na imagem a seguir.
Note que as colunas serão atribuídas para cada dado da planilha, de acordo com a correspondência de colunas definida pelo usuário.
Outra forma de correlacionar as colunas, é adicionando tag nas colunas da planilha eletrônica, que será importada. Com isso, o programa irá associar e atribuir de forma automática a equivalência das colunas ao importar a tabela. Veja o exemplo na imagem abaixo:
Tags relacionadas na tabela de composições:
-
<codigo> Define a coluna que contém as informações dos códigos das composições que serão importadas.
-
<descricao> Define a coluna que contém as descrições destas composições que vamos importar.
-
<unidade> Define a coluna que contém a informação das unidades da composição.
-
<referencia> Define a coluna que contém as informações da referencia da composição.
-
<codigo_referencia> Define a coluna que contém os códigos da referencia.
-
<grupo_servico> Define a coluna que traz a informação do grupo de serviços em que a composição pertence.
-
<servico> Define a coluna de serviço em que a composição está atribuída.
-
<codigo_insumo> Esta tag irá informar a coluna que contém os códigos dos insumos ou composições que irão compor a composição importada.
-
<multiplicador> Define a coluna que traz as informações referentes ao índice de consumo de cada insumo ou composição que serão associadas a composição que será importada.
-
<tabela_insumo> Define a coluna que irá informar de qual banco e dados o insumo ou composição estão presentes no Visus.
-
<tipo_associacao> Define a coluna que irá informar o tipo de item que está sendo associado, ou seja, uma composição ou um insumo.
Após finalizar todas as configurações necessárias, confirme a importação da tabela clicando em OK.
A nova tabela de composições, será adicionada ao banco de dados do programa, na aba "Composições".
Dúvidas frequentes:
1 - Por que algumas linhas da tabela ficam vermelhas na janela de importação da composição?
As linhas vermelhas indicam que o Visus Cost não as reconheceu como itens de uma composição. Algumas possíveis causas são:
- Células em branco nos dados necessário, como por exemplo, uma linha que não possui código ou unidade na respectiva coluna configurada na janela para código, unidade ou outro campo.
- Caso a tabela contenha cabeçalhos, possivelmente ficará vermelho e não será importado.
- Códigos de composições fora de ordem podem não reconhecer todos os seus itens. Configure a tabela xlsx para apresentar os códigos em ordem crescente ou decrescente, assim todos os códigos iguais de composições ficarão exibidos consecutivamente e serão reconhecidos pelo Visus Cost. Evite manter os itens de uma mesma composição intercaladas com itens de outras composições.
- Certifique-se de que as colunas da tabela estão configuradas corretamente para os dados necessários, conforme indicado anteriormente neste artigo.
2 - Há algum modelo de tabela que pode ser utilizado para configurar as tabelas antes de importar?
Sim, as orientações de formatação da tabela, bem como um template que pode ser utilizado, podem ser acessados neste artigo: Template para planilhas eletrônicas de composições


